![图片[1]-Blumentals Rapid PHP 2025 18.4.0.271 PHP编辑器 免费下载-特资啦!个人资源分享站](https://www.tezilaw.com/wp-content/uploads/2025/11/20251105001535828-QQ20251105-001529-1024x639.png)
Blumentals Rapid PHP 概述
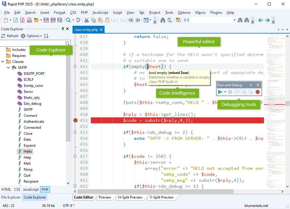
Rapid PHP 编辑器是为 Windows 设计的一个更快、更强大的 PHP 代码编辑器,结合了功能齐全的 PHP 集成开发环境 (IDE) 和记事本的速度。Rapid PHP 是用于编码 PHP、HTML、CSS、JavaScript 及其他网页开发语言的完整一体化软件,提供用于调试、验证、重用、导航和格式化代码的工具。
它支持HTML、CSS、JavaScript、PHP、Smarty、XML、SQL、Apache等。xDebug PHP调试器、实时PHP检查器、拼写检查器、W3 HTML和CSS验证器、JSLint JavaScript检查器。直接在您的Web服务器上编辑或发布本地开发副本更新,只需单击一次。
官方网站
https://www.blumentals.net/
Blumentals Rapid PHP 的特点
- 最快的PHP编辑器/集成开发环境
- 强大的语法高亮 已更新!
- 代码智能更新!
- 强大的编辑器
- HTML5和CSS3已就绪更新!
- 强大的CSS功能 已更新!
- 高级搜索和替换
- Smarty & 框架支持
- 调试器和验证器已更新!
- 直接FTP/SFTP/FTPS更新!
- 高效的代码复用
- 大量的工具
![图片[2]-Blumentals Rapid PHP 2025 18.4.0.271 PHP编辑器 免费下载-特资啦!个人资源分享站](https://www.tezilaw.com/wp-content/uploads/2025/11/20251105001632792-QQ20251105-001627.png)
![图片[3]-Blumentals Rapid PHP 2025 18.4.0.271 PHP编辑器 免费下载-特资啦!个人资源分享站](https://www.tezilaw.com/wp-content/uploads/2025/11/20251105001718996-QQ20251105-001717.png)
![图片[4]-Blumentals Rapid PHP 2025 18.4.0.271 PHP编辑器 免费下载-特资啦!个人资源分享站](https://www.tezilaw.com/wp-content/uploads/2025/11/20251105001740534-QQ20251105-001738.png)
系统要求
- 支持的操作系统:Windows 11,Windows 10,Windows 8.1,Windows 7
- 内存:2 GB 内存(推荐4 GB)
- 可用硬盘空间:200 MB或更多
下载地址
1.我们特资啦网会根据网友的要求会发布一些老的版本,特资啦网默认只提供最新的可用版本,如果需要老版本,可以通过联系我们给我们发邮件,我们搜集后没问题发布过来!
2.我们特资啦网所提供的软件均来可靠网络资源,但特资啦网警告大家,虽然是可靠,但依然无法完全的相信没问题,大家在下载后进行安全测试。
3.软件为免费软件,我们不会拿免费的软件进行付费下载,积分下载,权限下载,登录下载等流氓行为!免费就是免费提供不搞那些恶心大家的行为!!!
4.我们特资啦网提供的软件均为学习和研究只用给大家提供,请测试完毕之后尽快删除,由于您的原因导致问题,我们概不负责。禁止拿来商用,只允许个人学习和研究!!!出现问题自己承担!
5.特别强调,由于特殊原因,配合使用的文件存在误报。如果您害怕使用,就立即停止使用。软件只可在测试环境中使用!












冀ICP备2024052209号-1
冀公网安备13082802000075号